01、172号卡分销系统如何注册
1、复制运营人员推荐号码(必填):18986643779
3、登入后台链接:点击前往登录
开通后台后第一步就是先实名,如果产品列表中为空,联系上游经销商添加号卡商品。
平台不分代理层级,注册时推荐人手机号填写谁的就在谁名下,为维护代理权益每个手机号仅可注册一次。
02、如何复制自己的推广链接
如图所示。点击左侧的“商品列表”就能看到“号卡店铺”和“专属链接”通过复制后台的这两个链接进行推广,号卡产品不固定,随时更新爆款商品。
更多推广教程点击 http://172card.com/category/promotion_tutorial/

03、如何在后台添加下级代理商
如图所示。
方式1:点击左侧的“代理商列表”能看到“添加代理商”功能,在这个功能上添加代理商即可,添加代理后向左拉到最后,就能看到“佣金设置”。

方式2:点击注册链接,输入信息,推荐人填写手机号填写谁的默认成为谁的下级,成为后联系上游添加商品设置分佣即可。

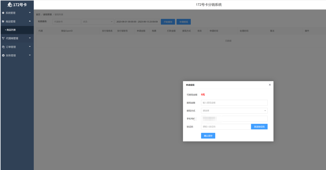
04、如何使用后台提现功能
如图所示。点击右上角的“申请提现”功能,在上面输入申请的佣金,选择提现到支付宝和微信,手机号验证码成功后提现即可(正常48小时内到账,高峰期7天内到账)

05、号卡佣金结算标准
代理号卡订单结算要满足运营商的要求
1.用户首充标准
2.保证用户次月在网,不出现欠费/停机等异常状态
满足以上二个要求运营商次月底就会正常结算,系统自动结算后,在后台自助提现即可。
